Technical Portfolio
A selection of production-grade systems, research implementations, and architectural designs.
Featured Project

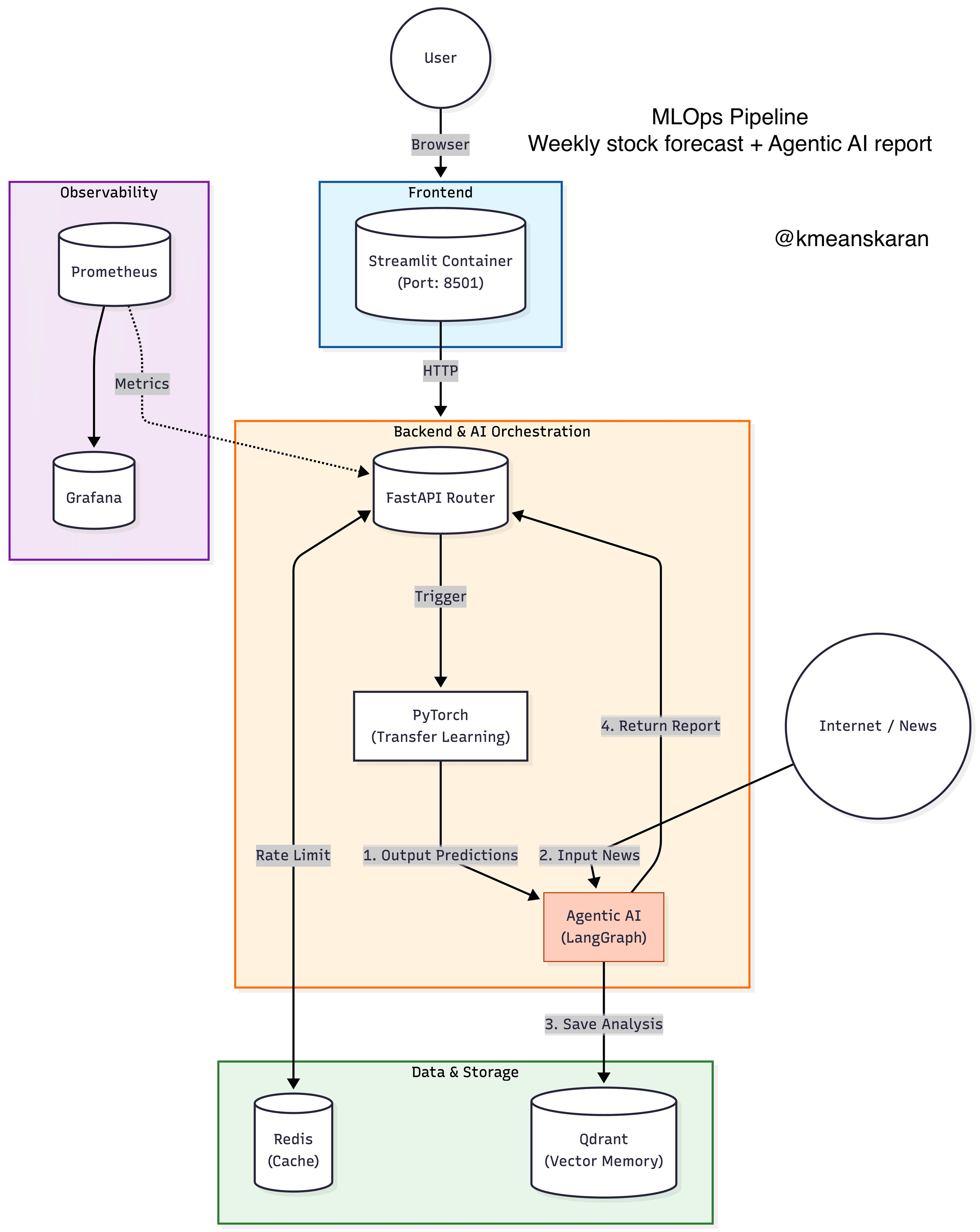
Stock Agent Ops
An autonomous multi-agent system designed for real-time stock market analysis. It orchestrates diverse agents to ingest financial data, perform sentiment analysis, and generate actionable investment reports, all running on a scalable Kubernetes infrastructure.
- Multi-Agent Orchestration
- Real-time Data Ingestion
- Automated Reporting
- Kubernetes Deployment

NyayNidhi AI
Demystifying the Indian Judiciary system for citizens. This AI agent leverages Retrieval Augmented Generation (RAG) to provide accurate, citation-backed legal information from a vast corpus of legal documents using Qdrant vector database.
- LangChain RAG Pipeline
- Qdrant Vector Database
- Streamlit Interface
- Indian Legal Corpus

FinoHub
A comprehensive Loan Eligibility prediction platform built with a production-first mindset. Integrated with MLOps best practices, Dockerized microservices, and deployed on AWS for high availability.
- End-to-End MLOps
- Docker & Containerization
- AWS Cloud Deployment
- Scikit-Learn Inference